Viewing database information
When you select a database, the following information will be displayed.
Main Tab
Processes Tab
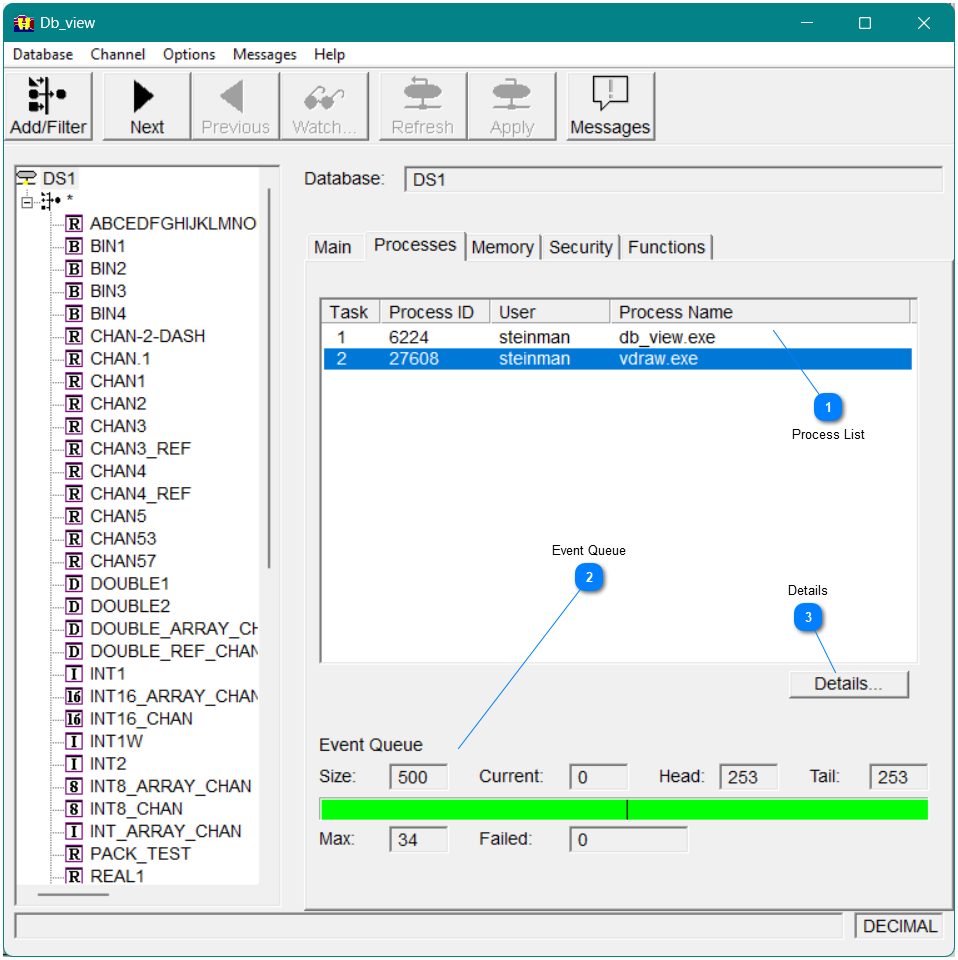
The Processes tab displays information about the processes connected to the database, as shown in Figure 15. To see more details about a process, select the process and then click the Details button at the bottom right-hand corner of the processes list box.
|
Select Details to display more information about the selected process. Figure 16 shows the information.
|
Figure16 - Task Details

The Memory tab displays the memory information for the database (including dmem and emem), as shown in Invalid cross-reference. This window also appears if you invoke Db_map with the mem qualifier and a database as the parameter.
The current amount of memory allocated is shown, along with the maximum that has been allocated at any one time. Any memory allocation errors that have occurred are also shown.
Security Tab
The Security tab displays the access information set for the database, including class and user information, as shown below.

Functions Tab
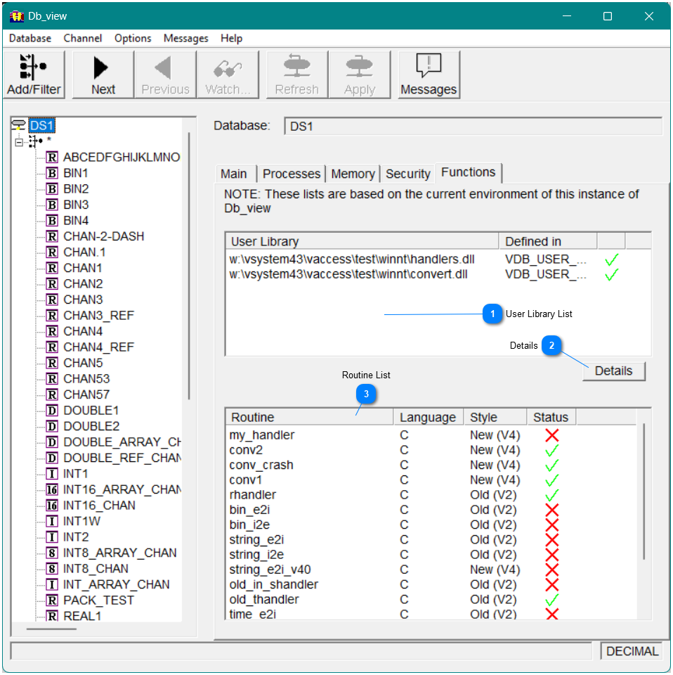
The Functions tab displays the handlers and conversion routines used in the database, as shown in Figure 19.
Note This information is based on the environment in which Db_view is running. If another process is run in a different environment, this data may not be valid.
|





